Skip to content

  • 体验新版
    • 正在加载...
  • 登录
  • PaddlePaddle
  • book
  • Issue
  • #610

B
book
  • 项目概览

PaddlePaddle / book

通知 17
Star 4
Fork 0
  • 代码
    • 文件
    • 提交
    • 分支
    • Tags
    • 贡献者
    • 分支图
    • Diff
  • Issue 40
    • 列表
    • 看板
    • 标记
    • 里程碑
  • 合并请求 37
  • Wiki 5
    • Wiki
  • 分析
    • 仓库
    • DevOps
  • 项目成员
  • Pages
B
book
  • 项目概览
    • 项目概览
    • 详情
    • 发布
  • 仓库
    • 仓库
    • 文件
    • 提交
    • 分支
    • 标签
    • 贡献者
    • 分支图
    • 比较
  • Issue 40
    • Issue 40
    • 列表
    • 看板
    • 标记
    • 里程碑
  • 合并请求 37
    • 合并请求 37
  • Pages
  • 分析
    • 分析
    • 仓库分析
    • DevOps
  • Wiki 5
    • Wiki
  • 成员
    • 成员
  • 收起侧边栏
  • 动态
  • 分支图
  • 创建新Issue
  • 提交
  • Issue看板
“fb1f837d280d69fa10a0d277ed410102fffb1e32”上不存在“tests/perftest-scripts/taosdemo-rps-csv2png.gnuplot”
已关闭
开放中
Opened 8月 29, 2018 by saxon_zh@saxon_zhGuest

启动paddlepaddle/book的image后,无法访问jupyter notebook页面

Created by: duanlin0505

启动方法: docker run -d -p 8888:8888 docker.paddlepaddlehub.com/book

查看的启动结果: C:>docker ps -a CONTAINER ID IMAGE COMMAND CREATED STATUS PORTS NAMES a79b59a7d0a2 docker.paddlepaddlehub.com/book "sh -c 'jupyter note" 23 minutes ago Up 23 minutes 0.0.0.0:8888->8888/tcp sad_williams image

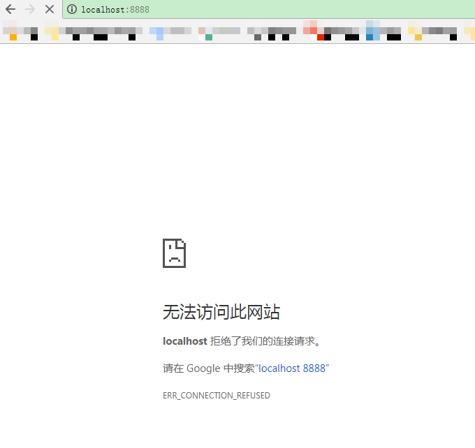
之后访问http://localhost:8888,显示ERR_CONNECTION_REFUSED

image

指派人
分配到
无
里程碑
无
分配里程碑
工时统计
无
截止日期
无
标识: paddlepaddle/book#610
渝ICP备2023009037号

京公网安备11010502055752号

网络110报警服务 Powered by GitLab CE v13.7
开源知识
Git 入门 Pro Git 电子书 在线学 Git
Markdown 基础入门 IT 技术知识开源图谱
帮助
使用手册 反馈建议 博客
《GitCode 隐私声明》 《GitCode 服务条款》 关于GitCode
Powered by GitLab CE v13.7