Skip to content

  • 体验新版
    • 正在加载...
  • 登录
  • PaddlePaddle
  • PaddleSeg
  • Issue
  • #199

P
PaddleSeg
  • 项目概览

PaddlePaddle / PaddleSeg

通知 289
Star 8
Fork 1
  • 代码
    • 文件
    • 提交
    • 分支
    • Tags
    • 贡献者
    • 分支图
    • Diff
  • Issue 53
    • 列表
    • 看板
    • 标记
    • 里程碑
  • 合并请求 3
  • Wiki 0
    • Wiki
  • 分析
    • 仓库
    • DevOps
  • 项目成员
  • Pages
P
PaddleSeg
  • 项目概览
    • 项目概览
    • 详情
    • 发布
  • 仓库
    • 仓库
    • 文件
    • 提交
    • 分支
    • 标签
    • 贡献者
    • 分支图
    • 比较
  • Issue 53
    • Issue 53
    • 列表
    • 看板
    • 标记
    • 里程碑
  • 合并请求 3
    • 合并请求 3
  • Pages
  • 分析
    • 分析
    • 仓库分析
    • DevOps
  • Wiki 0
    • Wiki
  • 成员
    • 成员
  • 收起侧边栏
  • 动态
  • 分支图
  • 创建新Issue
  • 提交
  • Issue看板
已关闭
开放中
Opened 3月 18, 2020 by saxon_zh@saxon_zhGuest

UNet up-sample OP issue

Created by: hi-bigcat

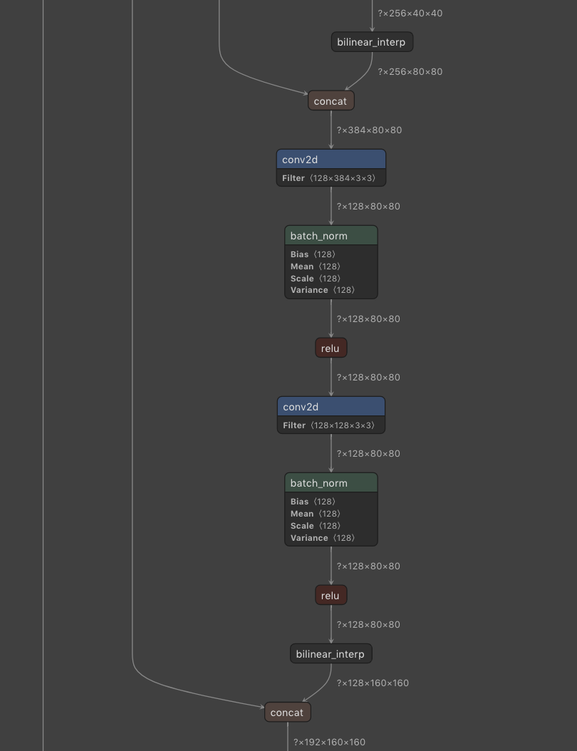
Hi, De-conv is configured as the up-sample op, but in the saved models the up-sample op is still bilinear-interp, show as below pictures: fb0e8272f6c44ebceb8c839398e89ea3 dc3fb9162440dedeb5ff284da1c4048e

指派人
分配到
无
里程碑
无
分配里程碑
工时统计
无
截止日期
无
标识: paddlepaddle/PaddleSeg#199
渝ICP备2023009037号

京公网安备11010502055752号

网络110报警服务 Powered by GitLab CE v13.7
开源知识
Git 入门 Pro Git 电子书 在线学 Git
Markdown 基础入门 IT 技术知识开源图谱
帮助
使用手册 反馈建议 博客
《GitCode 隐私声明》 《GitCode 服务条款》 关于GitCode
Powered by GitLab CE v13.7